The earlier parts of this blog series have taught you why EAM is so valuable and how to build your EAM documentation step-by-step. In this article, we’ll show you how the EAM model can make your documentation even more effective — and open up entirely new opportunities. The model serves as a central storage location for all graphics, overviews and analyses created as part of your EAM activities.
What Drives Transformation?
Organizations are motivated to change by a wide range of factors — some originating within the company, others driven by external forces. Internal drivers often result from observations and analyses of your own processes and structures. For example, reviewing your infrastructure may reveal that a single server is hosting several business-critical applications without adequate redundancy. Employees may also be unhappy with processes that take up valuable time with monotonous tasks that could easily be automated. Analysis of internal process ratios may highlight long waiting times in specific organizational units, triggering the need for more efficient management and streamlined workflows.
Change due to external drivers is initiated by actors outside of your organization and can take many forms. One of the most influential factors is the market itself. Customers may request changes to your products or services through direct feedback or market research results. Partners may introduce new interfaces or processes, requiring you to adapt. If a competitor expands their product range, it may prompt you to explore new paths. Government institutions can also exert pressure by introducing new regulations and penalties — requiring careful planning and possible documented compliance.
Another external driver is the environment which can make it necessary to make changes to various areas. Security vulnerabilities in software used in the area of technical environment may force companies to patch attack vectors and reinforce their systems. Sanctions or customs in the political environment may require consolidation of supply chains, manufacturing, processes and products. Finally, the natural environment poses its own challenges: extreme weather events can require organizations to reassess the locations of critical infrastructure and strengthen redundancy.
Lay the Foundation for Your EAM Model
A solid foundation for your EAM model is essential. It’s particularly important to always keep the part of the model that maps your organization’s current state up-to-date. There are several ways to achieve this:
- Support for transformation processes: Integrate EAM into all transformation processes within your organization. This ensures the model is always up-to-date.
- Direct maintenance by transformation teams: Enable the departments responsible for executing transformations to update their information directly in the model using dedicated access rights.
- External data maintenance with system integration: If data is maintained outside of the company, e.g. by an infrastructure management platform or a process management system, then system integration is highly recommended. This can be implemented through data synchronization, e.g. batch-driven or event-driven.
How to Get Started
Imagine your order management responds too slowly or not at all to incoming orders. Requests from partners and customers remain unprocessed. To effectively address the root causes, it’s worthwhile to take a closer look at the stakeholders involved and their respective goals and motivations.
Start by analyzing the motivations and expectations of each stakeholder to better understand their requirements. The motivation aspect of ArchiMate® can be particularly helpful here, providing a central place to visualize and document these aspects. Over time, this creates a comprehensive overview of the goals of all actors relevant to your architecture. Clear visualizations of stakeholders and the drivers which motivate them allow you to efficiently link their goals and requirements with your architecture. In the context of order management, this means speaking with the head of order management and a representative from HR to clarify the background behind projects. The result is an ArchiMate® diagram that illustrates these motivations and relationships:
This information is essential at a later stage when preparing decision templates for your architecture design. It is particularly important to incorporate stakeholder goals into the design. A detailed look at observations and drivers also helps manage goal conflicts so that you can question goals and initiate necessary discussions.
In the next step, goals are fine-tuned and initial design decisions are made. We document these decisions in the form of results and architecture requirements we wish to achieve. We always take our architecture principles into consideration; these serve as guardrails for all architectural decisions.
Creating the Architecture Draft
Once the drivers and goals of your transformation are understood, documented and visualized, the next step is identifying both the current architecture within scope and the goal architecture you want to achieve. This is where an Enterprise Architecture model truly can offer valuable support.
Finding the Right Starting Point for Change
Begin by roughly narrowing down the parts of your organization affected. Typical starting points include:
Next, identify the central focus of your changes and analyze which components are directly or indirectly affected. For example, if you want to replace an application, it’s important to understand which processes and organizational units use the application, what information is maintained in it, which other applications it interacts with and which infrastructure it is running on. All of these elements are directly affected by the planned transformation and must be taken into account to ensure a successful and holistic change.
Technical Architecture
In the area of order processing, we examine the various ways order information enters the organization. Using a certain diagram type known as the viewpoint, we visualize the customer access points and the services provided through them. Analysis can be carried out much quicker if data is already stored in the model. If this is not the case, then information can be gathered through interviews with the order management team. During this process, it becomes clear that the current input channels are only loosely formalized and digitalized — orders typically arrive by phone or simple e-mail.
To meet our requirements, we will redesign our customer access channels. All order-related services will then be consolidated into one central portal for future use. We will also provide a dedicated process integration focused exclusively on order placement — ideal for corporate customers and partners. The aim is to get rid of an inbox full of orders and no need for a hotline. The following diagrams illustrate which business processes will be affected and how differently our services are used by various customers and partners.
Application Architecture
Efficient use of the new interfaces requires the right software. This is why we scrutinize the application architecture. In the current state, orders are typically processed using a business process that relies on the planning portal and e-mail software. In the future, this process will be handled entirely through the new order portal. For this portal, we have also defined the required order API, which will allow our partners to directly submit their orders to us electronically.
The benefits of the new system become apparent when examining the data flows. In the current state, order data must be manually transferred from e-mails or phone calls into the management system. This step will be replaced by automated data exchange between the systems.
Infrastructure
In the final step of the architecture draft, we plan the operation of the new system in line with the defined architecture principles. The new system is a Java application prepared as a Docker image. It requires a connection to a PostgreSQL database, whose data is made available within the cluster via a virtual data carrier — the so-called volume. With this information, the operating team can prepare all necessary measures for production.
Decisions & Verification
Throughout the architecture draft, we typically develop, visualize and compare multiple options and approaches. Because there are often several viable ways to shape a goal architecture, the advantages and disadvantages of each path must be carefully considered. The EAM model acts as a visual guide, helping you discuss different options with stakeholders and develop entirely new paths. These decisions are documented to ensure they remain transparent, stable and adaptable in the future.
It’s essential to gather regular feedback from informed stakeholders about intermediate statuses. If new information arise, we add this to the existing views and the model. Additional stakeholders may also be identified during the process and should be included in the communication loop. Getting stakeholders on board early helps address concerns and improve the architecture. Two types of input are especially valuable:
- Current architecture: Stakeholders may know parts of the current architecture that that we do not know about yet.
- Target architecture: Stakeholders can provide constructive input to help shape the target architecture.
Executing the Transformation
One of the greatest strengths of EAM is its comprehensive view: You don’t merely adjust individual components — you also take all affected components into consideration. Once the architecture draft is developed enough, then transformation planning begins. The first step focuses on defining plateaus — stable interim states of the architecture comparable to milestones or releases. The differences between these plateaus are expressed using gaps, which briefly and concisely describe what they represent. Each plateau is linked to the supply packages required to achieve the respective plateau. This creates a basic planning for your transformation.
Next, we plan the projects and actors responsible for execution. These projects are linked to the targets in the motivation layer so that clear project targets can be defined. This allows transformation to be divided into multiple phases and distributed across various projects — establishing a solid framework for successful implementation.
It is crucial to accompany the projects from an architectural perspective when implementing them. We ensure everything functions as planned and identify new architecture-critical requirements. We coordinate projects and use model diagrams for communicating with the teams.
Future Benefits of the EAM Model
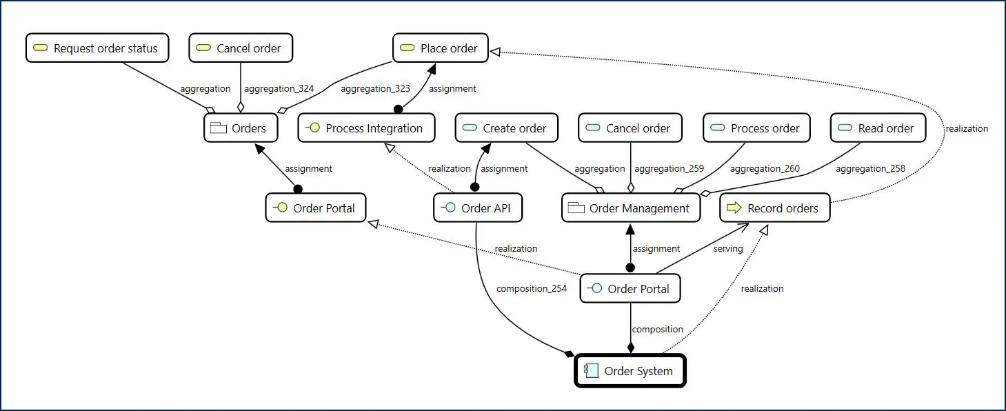
Consistently using the model as a repository for architectural artifacts and integrating existing structures such as process management mean that drafts and analyses become significantly more efficient. This means you can rely on the model without having to create elements and relationships from scratch. With dynamic viewpoints, diagrams (so-called views) can be generated semi-automatically, reducing repetitive work considerably. This also makes it much easier to carry out impact analyses to quickly identify and visualize affected components and their relationships. An example of this is an impact analysis that reveals which business access points and services are provided by the ordering system.
Conclusion
ArchiMate® models enable simple and uniform creation of architecture diagrams. These are perfect for illustrating context and discussing and communication about drafts. By integrating other sources such as process management or a CMDB, the model repository can be prefilled with existing components and relationships. Powerful modeling tools like MID Innovator (used to create all ArchiMate® diagrams in this blog post) enable analyses directly within the model. The model acts as a data warehouse for your enterprise architecture and the components it is made up of. Directly reusing and integrating elements increases architectural consistency and prevents confusion.
For example, if a process is given a new name in the process management, then that name is automatically transferred to and displayed in the EAM model. Thanks to the OSLC integration into Confluence, updated information is instantly available to all readers. The result is a consistent, analyzable and clear documentation of your organizational structures. This makes it easier to make informed decisions and design your organization effectively.
Ready to Kickstart Your EAM Journey?
Then our EAMplicity offer is just what you are looking for! EAMplicity allows you to benefit from EAM quickly. Our experts set up your enterprise model, so you don’t need to invest time in training someone to do it. Now is the time to take advantage of the many benefits of EAM.
Tool: We recommend the powerful tool, Innovator, when it comes to documenting Enterprise Architecture; use it to map your entire architecture in accordance with the ArchiMate® EAM standard. Check it out yourself and test Innovator and all its features 60 days for free.
Notation: Download our free notation poster to help you quickly get to grips with the ArchiMate® standard. It explains the various elements, relationships and layers defined in ArchiMate®. Request your free printed poster or compact PDF version and start documenting your model right away.
Do you want to get started straight away? Then get in touch with our EAM specialists and find out how to successfully implement EAM within your company. Book a no-obligation consultation and chat to our EAM specialists.













